[AP] Sky & Weather Enhancement Pack

Discord Einladung
Trete unserem Discord-Server bei (klicke hier zum Beitreten).
  • ben412,


    ich glaube, ich habe eine Lösung gefunden, da ich das Problem auch kenne. Bei mir hat Folgendes geholfen:

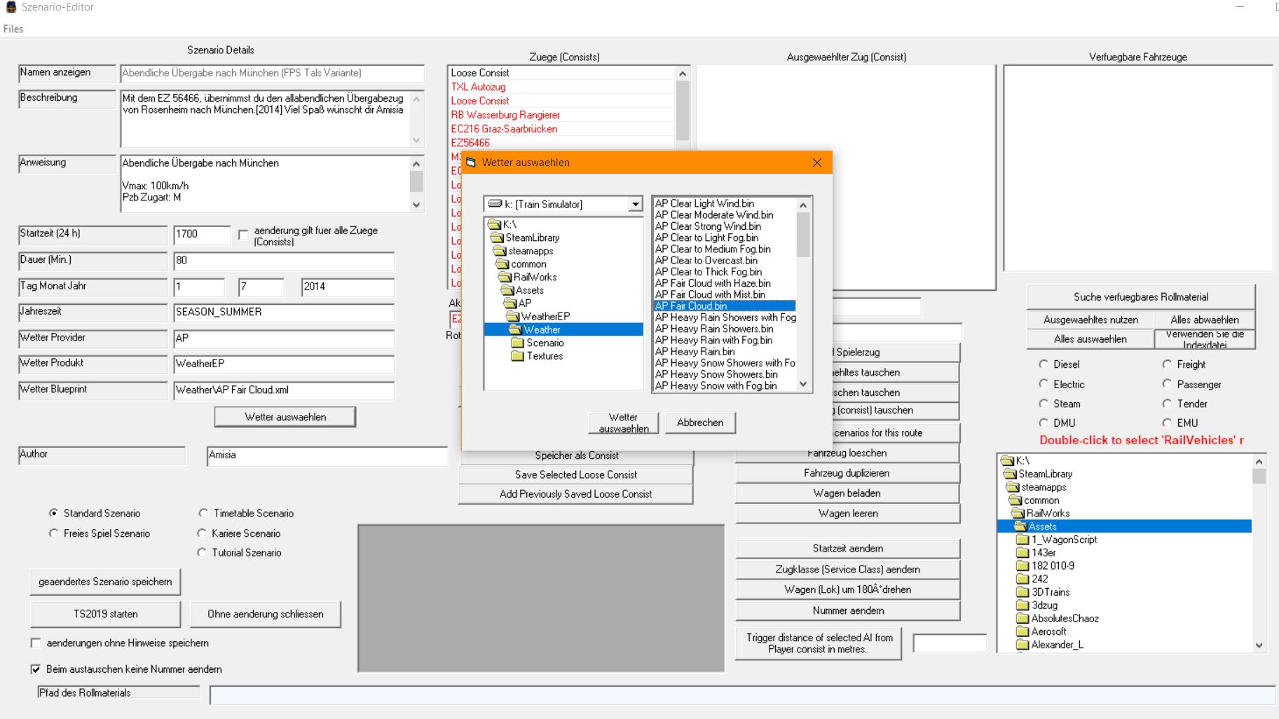
    1. In RW_Tools unter "Szenario bearbeiten" das entsprechende AP-Wetter direkt unter "Assets->AP->WeatherEP->Weather" auswählen, dann Szenario speichern.

    2. Im TS-Szenarioeditor rechts im Szenario-Flyout auch den selben AP-Wettertyp auswählen.

    3. ACHTUNG! Jetzt nicht sofort auf "Speichern" gehen, sonst ist beim nächsten Szenariostart das Wetter wieder auf "Default". Erst irgendwo ein Schienenfahrzeug setzen, dann speichern. Danach Fahrzeug löschen und erneut speichern - jetzt ist die Wettereinstellung dauerhaft gespeichert.


    So hat es bei mir gestern auf dem München-Rosenheim-Upgrade funktioniert, nachdem ich im ersten Durchlauf eben auch diesen Grafikfehler im Himmel hatte.


    Viel Erfolg!

  • Das ist das, was AP zum Thema schreibt:

    [Zitat]

    Please note that we only recommend using these new skies in conjunction with the
    weather patterns included in this pack. Using other weather patterns could result in
    intermittent display issues.[Ende Zitat]


    Mit anderen Worten, es kann Grafikprobleme geben, wenn man AP ToD Dateien mit nicht-AP-Wetter verwendet. Ob es umgekehrt auch gilt, kann ich nicht abschliessend sagen.


    Das sind mögliche Kombinationen von ToD und Wetter in den Routen:

    - Kuju ToD + Kuju Wetter (eher Freeware Routen)

    - eigene ToD + eigenes Wetter (eher Payware Routen)

    Mischvarianten habe ich bisher keine gefunden.


    Beginnt man nun diese Kombinationen in Szenarien mit AP Dateien zu vermischen, kann es nach meiner Erfahrung zu solchen Grafikfehlern kommen.

  • My experience is that if you add AP weather to routes other than those that it is automatically applied to, you must then go into the scenario editor to activate the weather for each scenario. Unless of course the scenario was created to use the AP weather. So far I have only applied it to the Swiss metre gauge lines from Thompson/Rivet.

    Holzroller in the land of Haggis and Whisky


  • Hallo Leute, ich habe mir nun auch das Pack geleistet. Und habe es auch im Szenario Editor probiert und es funktioniert alles. Aber ich verstehe nicht wie ich das Wetter auch als Standard in den original Szenarien hinzufüge. Kann mir jemand helfen.

    Danke schonmal im Voraus :thumbup:

  • Steht da nichts in der Readme?

    1) einfache aber aufwändige Lösung, in den Szenarien das neue Wetter auswählen evtl ap als Provider anhakeln.

    2) die andere Lösung. Die Wetter Dateien in den DTG/KUJUordnern extern sichern (Rückfallebene!) dann AP reinkopieren und umbenennen.

    ABER ich erinnere mich, dass evlt Himmeldateien (Skies) und bestimmte Ap Wetter sich beissen.

    ich würde erst mit 1) testen.

    Keine Hilfe und Auskunft per PN, da meist von allgemeinem Interesse. Diese Fragen bitte im Forum stellen.

  • Es gibt zwei Dinge zu beachten:

    1. Hat jede Route TimeOfDay Definitionen, entweder eigene in den Assets im Ordner TimeOfDay oder die von Kuju (TimeOfDay Ordner). Die Dateien in diesem Ordner verweisen weiter auf den Ordner Environment mit den Ordnern Sky, Terrain und Water. Da werden der Himmerl definiert, Sonnenstände, Jahreszeiten etc.

    2. Hat jede Route Wetterdateien, entweder eigene im Weather Ordner der Route Assets oder es wird auf Kuju verwiesen (RailSimulatorCore Ordner)


    Im Wetterordner von Kuju finden sich die Wetterdefinitionen für QD.


    Für QD gibt es sieben Definitionen:

    - RW_Clear.bin

    - RW_Cloudy.bin

    - RW_Foggy.bin

    - RW_Overcast_HeavyRain.bin

    - RW_Stormy_HeavyRain.bin

    - RW_Overcast.bin

    - RW_Foggy_Snow bin


    entsprechend den 7 Wettereinstellungen im QD (Klar, bewölkt, Nebel, Regen, Sturm, bedeckt und Schnee). Diese Definitionen für QD werden immer im Kuju RailSimulatorCore Ordner im Weather Ordner geholt. Das heisst, will man anderes Wetter im QD, muss man die entsprechenden Dateien in den Kuju Weather Ordner kopieren und den Namen ändern.


    Beispiel: ich möchte das AP Wetter 'AP Heavy Rain with Fog' wenn ich im QD 'Regen' auswähle. Dann muss ich die Datei 'AP Heavy Rain with Fog.bin' aus dem Ordner AP\WeatherEP\Weather umbennen in 'RW_Overcast_HeavyRain.bin' und in den RailWorks\Assets\Kuju\RailSimulatorCore Ordner kopieren, denn die wird vom QD geholt.


    Ich habe mir so mit dem Wetter Blueprint ganz eigene Wetterabfolgen zusammengestellt, die ich im QD einsetzen kann. So wird es zum Beispiel möglich im QD bei trockenem Wetter zu starten, dann beginnt es leicht zu schneien und später wird der Schneefall intensiv um am Schluss wieder aufzuhören. Für solche Wetterszenarien nehme ich oft Wetter von AP, aber nicht nur, es gibt auch von anderen Herstellern ganz schöne Wetter.

  • Naja wenn man die ToD und das Wetter von AP nimmt, hat man keine Probleme. Also ich sehe da nichts großartiges, was gefixt werden muss. Sicher ist nicht alles 100% optimal, so gefallen mir die Wolken optisch auch nicht so, aber auf die Lichteffekte will ich nie wieder verzichten müssen.

  • Naja wenn man die ToD und das Wetter von AP nimmt, hat man keine Probleme

    Nur dann habe ich Probleme. Mit Tod von Ko-Vi und AP Wetter läuft hier alles perfekt ...8o

    Mein System: AMD Ryzen 7 7800X3D, MSI X670E TOMAHAWK WIFI socket AM5, G.Skill Trident Z5 Neo 32 GB CL30 DDR5-6000 RAM-Kit, ASUS GeForce RTX 4070 OC-Grafikkarte, Samsung 2 TB 980 EVO PCIE SSD fur TSC, 1TB Samsung 970 EVO PCIE fur Win11 und Corsair EX100U 2 TB external ssd mit usb-c Gen3.2 fur TSC backup. CORSAIR Hydro X-serie custom watercooling setup.

  • Kleines Update für das AP Wetter.


    Hinzugefügt wurden Cumulus Wolken, für die Wettereinstellung “Fair Cloud”


    AP Beschreibung bei Facebook:


    SKY & WEATHER ENHANCEMENT PACK UPDATE - NEW CUMULUS CLOUDS


    Another update! This time, some new cumulus cloud visuals when using the 'Fair Cloud' weather pattern.


    To obtain this update, simply re-download the Sky & Weather Enhancement Pack from your 'Downloads' area.

    CPU: AMD Ryzen 7800X3D, Ram: 32GB Corsair Venegance, GPU: Gainward RTX 4080Super, Win11 64bit Pro, 2x2TB M2. Kioxia Exceria Pro, 1xM.2 Samsung 970 EVO Plus 2TB