Kann man aber sollte man nicht wenn man Szenarien für andere schreibt. Signale verhalten sich ja dann ggf. anders als man es im Szenario erwartet.
Im Koblitzer Bergland TS2012
-
-
Evtl Bastelanweisung mit Bildern. Da kann Bahnjan dann was damit anfangen fürs nächste Update.
StS. -
weiss nicht ob es vielleicht schon angesprochen wurde, jedoch das Szenario "Wildauer Stadtfeste1" funktioniert nicht.
Man erhält kein Ausfahrsignal, da ein Holzgüterzug das Gleis belegt, dieser kann natürlich auch nicht weiterfahren, da er sonst gegen den Spielerzug prallen würde. Ich denke mal der Holzgüterzug ist auf dem falschen Gleis platziert, oder der Spielerzug sollte eigentlich an einem anderen Bahnsteig halten.Edit: "Gleisabbau in Hosvenn" funktioniert ebenfalls nicht. Man bekommt kein grünes Einfahrsignal in Hosvenn. Die Weichen sind falsch gestellt. Stellt man sie von Hand um um die 2 Schotterwagons abstellen zu können, dann kann man eine Weiche nicht mehr zurückstellen um die 4 Holzwagons ankuppeln zu können.
Mache ich da möglicherweise etwas falsch?
-
Irgendwas ist mir da auch in Erinnerung. Ich glaube ich habe den Zug dann kurzer hand gelöscht...
Der Gleisabbau funktioniert aber, man muss am Anfang etwas schauen, wegen der Weichenstellerei. Habe es am Anfang auch 2x fahren müssen, dann aber mehrmals ohne Probleme. Man muss nur auf der Rückfahrt die Beine in die Hand nehmen, sonst schafft man den Fahrplan nicht. Oder man muss das Szenario bearbeiten und die "Pünktlichkeitsuhren" entfernen.
-
Ich hatte bei der Strecke mit ein paar Szenarien Probleme, die Lösung war immer, dass ich weiter weg vom nächsten roten Signal zum stehen kommen musste.
Da hatte ich dann auch kein Problem mehr mit diesem Zug der einfach reinfährt oder in einem anderen Szenario wo ein Güterzug mir einfach hinten auffährt. -
-
Hallo liebe Forenmitglieder
ich habe ebenfalls Probleme:
1. Im Szenario Abbau der Strecke im Hosvenn: Fast jedes Signal steht auf rot, bei Betätigen der TAB Taste kommt die Meldung: Genehmigung zum Überfahren des haltzeigenden Signals verweigert oder es passiert überhaupt nichts. Den Fahrplan habe ich auf die Minute eingehalten.
2. Auf der Strecke Wildau - Hosvenn: Es ist 30 KM/H erlaubt, aber die Geschwindigkeitstafel zeigt 7 KM/H an.
Kann mir bitte jemand helfen.
Vielen Dank im Voraus
A.Winkler -
Hallo an alle... und an SAD natürlich...
wird es nochmal ein Update geben vielleicht mit einer Streckenerweiterung oder erneuerung nach Hosvenn?
-
@ Tilli
zu 1) hast Du das Szenario evtl. aus dem Editor heraus gestartet? Da werden die Signale nicht initialisiert.
zu 2) Lok gegen englisches Rollmaterial getauscht? Da könnte die Geschwindigjkeit als mph interpretiert werden.
StS. -
Moin,
ich habe nach euren Meldungen Update 1.3 begonnen. Wann es kommt, kann ich noch nicht sagen, aber ich denke eine Weile brauch ich sicher, zumal die Signale des kommenden HV-Signalpakets von unseren tollen Signalprofis - an dieser Stelle ein explizites und lautes DANKE für ihre Arbeit - mit eingebaut werden wollen, damit ALLE Signale so funktionieren, wie sie sollen. Aber dass es kommt ist sicher.
Viele Grüße
Jan -
Das find ich Toll bahnjan!!

Ich fände es auch sinnvoll ein Ubdate zu machen!! -
-
Mir ist da gerade noch was eingefallen... man könnte doch die alte Rinckentalbahn wieder auferstehen lassen wenn bald die 218 und die 643 kommen...
-
-
Verdacht,
Da gibt es 2 Geschwindigkeiten auf dem Gleis. Im Editor Leertaste bis es zweifarbig wird, dann Gleiseigenschaften abfragen.
1) Personenzug 70
2) Güterzug 30
Zug ist als Güterzug definiert dann 30 Anzeige, die Tafel am Gleis ändert sich nicht, aber was steht im gelben Feld im F4 Monitor, vermutlich auch 30, die richtet sich nach der Zugdefinition.
StS -
Moin,
ich verfolge dieses Forum schon eine ganze Weile und habe mich nun doch dazu entschlossen, mich hier zu registrieren.
Erstmal ganz großes RESPEKT! für die tollen Beiträge hier, sie haben mir schon bei einigen Baustellen in Railworks3 geholfen.
Nun zu meinem Problem mit " Im Köblitzer Bergland 1.20"
Beide Szenarien "Wildauer Stadtfeste" sind fehlerhaft.Teil 1 konnte ich lösen mit dem Tip von einem User aus diesem Forum, einfach am Bahnsteig St. Rudolf etwas vor dem Signal stehen zu bleiben.Teil 2 bekomme ich aber nicht erfolgreich beendet. Beim Halt Köblitz West kommt mir ein Regionalzug auf der eingleisigen Strecke entgegen, der dann eine Kollision verursacht.
Nach einer Mail an Aerosoft, die auch prompt beantwortet wurde, bin ich aber genauso schlau wie vorher. Es wurde mir nur das Standard-Repartoire geantwortet (Cache leeren, Deinstallation Altenburg-Wildau, Überprüfung durch Steam, Neuinstallation Köblitz 1.20) Änderungen danach natürlich keine.
Kann mir eventuell hier jemand behilflich sein bei der Lösung des Problems, bitte aber für einen absoluten Noob auf diesem Gebiet.
Vielen Dank im Voraus!
Grüße
-
Mit dem 2. Teil hatte ich ebenfalls Probleme, ich hatte glaube dann abgespeichert, bevor ich in den Tunnel gefahren bin. Danach beendet und Szenario fortgesetzt und es ging.
Ich hatte allerdings keine Kollision im Bahnhof, sondern der KI-Zug blieb kurz davor stehen und kroch im Schneckentempo weiter (hier öfter auch als KI kriechen bezeichnet).Wenn das bei dir auch nix hilft, müsste man den Zug aus dem Szenario löschen. Das ist aber glaub keine Aktion für einen Noob...!?
Aber vielleicht hat ja noch wer anders ne Lösung.

-
-
Hallo Spooner,
ich habe das Szenario nochmal versucht zu fahren, leider ohne Erfolg. Ich hatte mich geirrt bezüglich des Gegenverkehrs, der Zug kommt mir zwischen Bahnhof Rudolf Bach und Köblitz entgegen. Auch nach Zwischenspeicherung kommt es zur Kollision.
Die Nummer mit dem Löschen des Zuges funktioniert mit Rwtools? Macht es dir viel Mühe mir zu erklären, was ich beim Löschen alles beachten muss?
Die Wiki-Anleitung habe ich gelesen, aber nicht wirklich verinnerlicht.
Danke für deine Mühe.
Grüße
-
Ne geht am einfachsten im RW eigenen Szenario Editor. Szenario ganz normal starten, STRG+E drücken, oben links im Menü auf das Lok Symbol und dann auf die Suche nach dem Zug machen. Wenn du den in der Landschaft gefunden hast erst das Lokführer Symbol was oben über der Lok schwebt löschen, dann den Zug und die Waggons selber.
Und am besten vorher eine Kopie des Szenarios erstellen, sei es mit RWTools oder mit RW selber (Hauptmenü -> Editor -> Strecke auswählen -> Szenario Editor -> auswählen -> Szenario klonen) - von da aus kämst du auch direkt in den Szenario Editor. -
Beim Löschen musst du eigentlich nichts weiter machen. Du kannst den Zug auch über RW im Editor löschen, man muss halt "hinliegen" ihn mit "Shift+linksklick" anwählen und per "Entf"-Taste löschen. Aber im Editor wirst du dich vermutlich noch nicht auskennen!?
Mit RW-Tools kannst du ihn auch löschen. RW-Tools öffenen, oben in der Leiste auf "Scenarios" -> "Aufgaben bearbeiten" gehen und im sich öffnenden fenster oben die Strecke und unten das Szenario auswählen. Anschließend rechts auf "Ausgewähltes Szenario bearbeiten" und im sich öffnenden Fenster in der Liste "Züge (Consists)" den Zug "RB36 Ab-Wd" anklicken. Dann unterhalb der Liste auf "Zug (Consist) löschen" und zum Abschluss links unten auf "geändertes Szenario speichern".Nun darfst du dein Glück nochmal versuchen...

-
Laut Fahrplaneditor haben einige KI Züge Probleme ihren Fahrplan einzuhalten. Dadurch Fallen sie ins "Koma".
Ich hab mal die Fahrpläne Neu-Berechnen lassen und konnte da Szenario abschließen. Ich gebe aber keine Garantie ob noch alles so funktioniert wie es soll.
In Köblitz West bitte Strg+Tab benutzen.Entpacken und den Content Ordner in das RW Hauptverzeichnis Kopieren, Überschreiben > Ja!
Gruß, Jim
-
Hallo zusammen,
erstmal vielen Dank für eure Mühe.@Jim Der Unterordner Routes ist leer. Könntest du eventuell nochmal nachschauen?
Mit dem RW-eigenen Editor bin ich überfordert... *lächel*
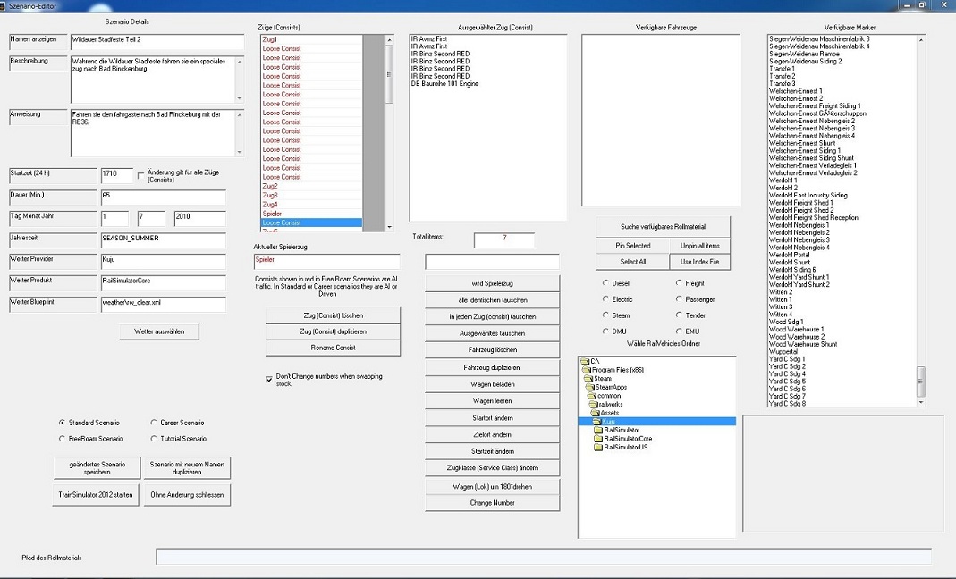
Und in RWtools hab ich den Zug nicht gefunden, da stehen nur Zugnamen (1-15 und Spieler) sowie irgendwas mit loose...Sorry für meine Unerfahrenheit.
GrüßeEdit: Ich hab mal nen Screenshot aus RWtools angehängt
-