Habe gestern das Wetteraunetz 90 V2 neuinstalliert, dort tauchen massenhaft fehlende SAD/IKB Assets auf, also IKB 3 geprüft, dort fehlt bereits in Altenburg einiges.
Habe die Strecke bestimmt 3 mal neuinstalliert ohne Erfolg. Was kann ich nun machen ?
fehlende Obekte bei IKB 3 Reloaded
-
-
Anleitung lesen und gucken das wirklich alle benötigten Assets installiert sind, und zwar richtig installiert sind. Mehr kann ich nicht sagen, bei so mageren Angaben. Was sagt RW Tools? Fehlliste der Assets?
-
IKB 3 ist Payware, dort sollte doch bereits alles benötige dabei sein oder nicht ?
-
IKB3 ist Payware, heist aber IKB reloaded, ist es nicht! Ich vermute mal du meinst das Streckenupgrade von der Steuerwagenschmiede. Da müssen einige zusätzliche Assets runter geladen werden! Lies die Anleitung!
Um die Strecke ordnungsgemäß befahren zu können, müssen die folgenden AddOns installiert sein: 1. Train-Sim Romania Bahnsteigset „Pachet peroane românesti v1.2“ 2. Train-Sim Romania Heizrohre „Pachet limitator inaltime si tevi de incalzire“ 3. Schienenbus BÜ-Schilder-Set 4. Schienenbus H/V Signale 48 - 59 5. Schienenbus Rodachtalbahn-Assets (nur Assets_Schienenbus_Part_1) 6. rschally Bf- und Bw Objekte Paket V1.1 7. TSC PZB-Magnete 8. TSC H-Tafel-Set 9. TSC Gleisobjekte Fehlt eines dieser AddOns, werden eventuell Objekte nicht angezeigt und es erscheinen die sogenannten „Milchkannen“ auf der Strecke.
-
nein ich meine das IKB 3 Reloaded, vielleicht sollte ich auch erstmal den TS neu aufsetzen der zeigt mir unabhängig von IKB 3 Relaoded fehlende Objekte an, die ich so nicht glauben kann, Dateien hab ich schon bestimmt 5 mal überprüft
-
-
Also ich habe auch gerade mal RW Tools aif IKB3 laufen lassen und bei mir ist alles i.o.
-
AP Datei kann RW Tools nicht lesen! APs entpacken

-
danke für den Tipp, werde ich gleich mal überprüfen
-
bei IKB 3 Reloaded gibts keine .ap Dateien, er zeigt mir RSDL Objekte als fehlend an --> TS fliegt gerade und wird neu aufgesetzt. Dann kann ich die ganzen tschechischen Strecken auch nochmal neu installieren in der Hoffnung ich habe da einen Fehler gemacht und nun laufen sie besser und ohne Fehlobjekte
-
Den Pfad dazu wäre interessant! Dann könnte man auch sagen was es genau ist, und wo man es bekommt!
-
-
liegt mancher Payware bei, aber der TS befindet sich gerade in der Löschphase, musste eh mal wieder etwas aufräumen
WCML North
Portsmouth Direct Line
Bristol to Exeter
Northeast Corridor
Donner Pass
Cologne Dusseldorf
Great Western Main Line
Somerset & Dorset
East Coast Main Line
Ruhr Sieg
Cajon Pass
Western Lines Of Scotland -
Daran wird es liegen!
-
-
Hello,
There are no RSDL assets used in IKB Reloaded v3
.If you buy IKBv3 Reloaded it has everything you need included.
So you must be referring to the [STWS] Im Koblitzer Bergland v3 reloaded modified - it uses RSDL Foliage
You have everyone scratching their heads and trying to be helpful.. -
Hello,
There are no RSDL assets used in IKB Reloaded v3
.If you buy IKBv3 Reloaded it has everything you need included.
So you must be referring to the [STWS] Im Koblitzer Bergland v3 reloaded modified - it uses RSDL Foliage
You have everyone scratching their heads and trying to be helpful..after a Clean TS Install and reinstall, the are RSDL Foliage Assets in there, they have nothing to do with the modifying Version, after extract the .ap Pack the objects could be read from TS Tools, but there no Trackobjects. If you look on the second picture you see the RSDL Foliage01 Pack
-
-
Sieht für mich so aus als wäre die Szeneriedichte nicht auf maximum.
-
Volltreffer, warum versteckt sich der Regler nur so gut ?

-
Interesting - I don't have them in my route package..
Also my files were not in an .ap folder
If you have the Steam version then it states you must have the European Loco & Asset Pack (ELAP) which includes the RSDL foliage assets to play the included scenarios, but not as a requirement for the route.

Train Simulator: Im Köblitzer Bergland Route Add-On on SteamExplore the varied network of Aerosoft’s fictional Im Köblitzer Bergland route!store.steampowered.comTrain Simulator: European Loco & Asset Pack on SteamThe European Community Asset Pack is aimed at users creating and using independently developed content.store.steampowered.comIf you possibly have a different version of the same route :- bed6d539-8233-461a-b712-0d4d9f103e4f then the RouteProperties.xml mentions RSDL\Foliage01. It is named as Im Köblitzer Bergland Version 3 in the RouteProperties.xml
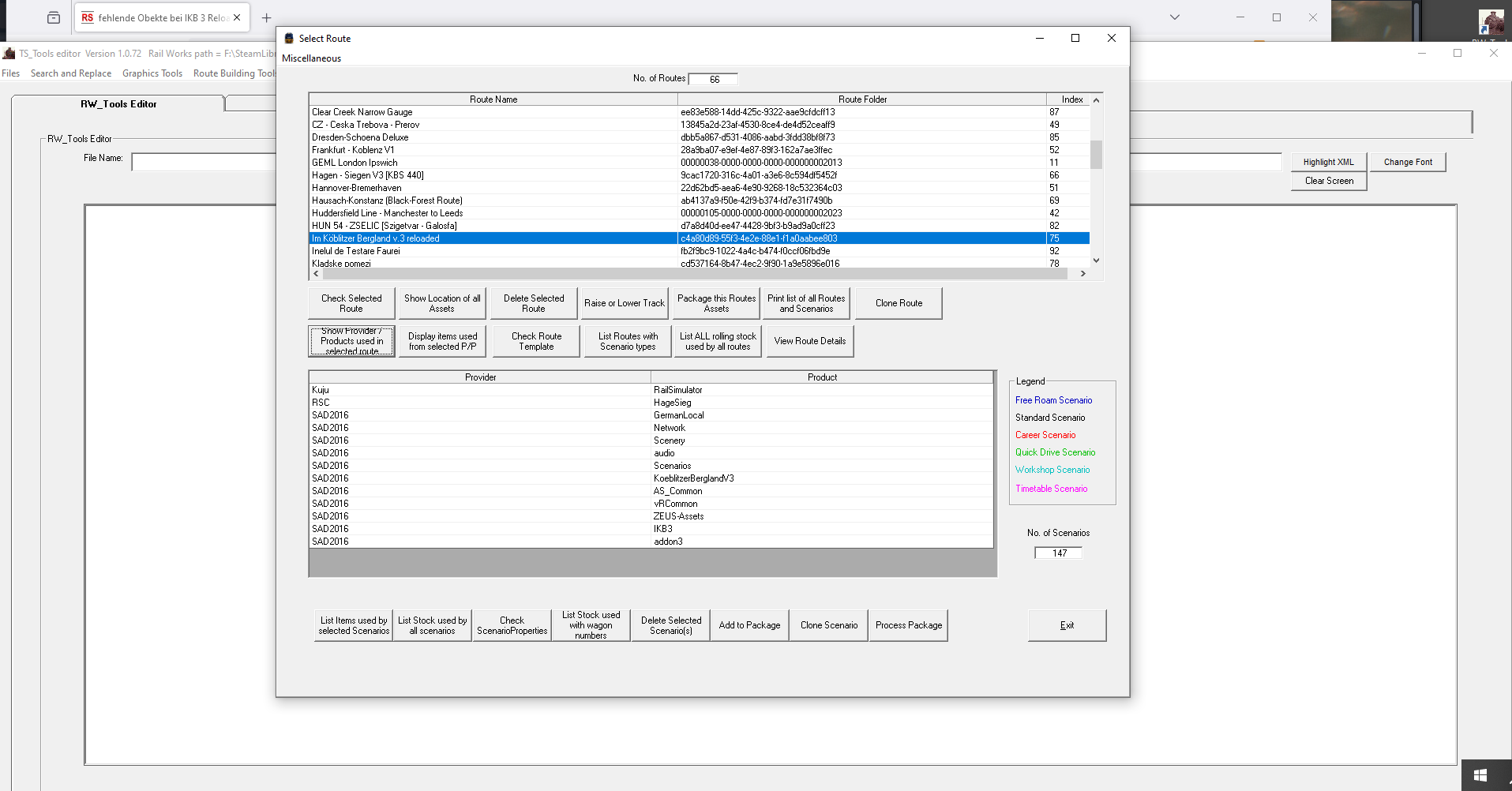
My route code is :- c4a80d89-55f3-4e2e-88e1-f1a0aabee803 and it is named Im Köblitzer Bergland v.3 reloaded
So it looks like you have an earlier version which requires the RSDL\Foliage01 assets -
i have the ELAP, i have bought my route at Aerosoft, it was the Szeneriedichteregler
-
i have the ELAP, i have bought my route at Aerosoft, it was the Szeneriedichteregler
OK, so what is the route code? Railworks\Content\Routes\............
If you bought it from Aerosoft it would have been a complete route and asset package? -
