Moin, mir fehlt auf ein Szenario die BM235-1. Hab aber das https://www.3dzug.de/product_i…-bm-235-und-bdms-273.html Pack und das BM 235-1 Erweiterung pack installiert,
Woran könnte das liegen.
Moin, mir fehlt auf ein Szenario die BM235-1. Hab aber das https://www.3dzug.de/product_i…-bm-235-und-bdms-273.html Pack und das BM 235-1 Erweiterung pack installiert,
Woran könnte das liegen.
1. Das heißt nicht auf ein sondern für ein.
2. Welche Aufgabe meinst du?
Das hat schon seine Richtigkeit TrainBen .
Busundbahnfreak also ich habs mal eben mit rw tools gecheckt. Wenn das alles richtig installiert ist, sollte das auch bei dir funktionieren. Ich würde dir raten mal den Support von 3DZUG anzuschreiben und das Problem zu schildern. Sollte es ne RWP Datei sein, die mitgeliefert wird, würde ich die einfach mal manuell mit 7zip oder Winrar installieren. Vllt. hat sich der Packer ja verschluckt.
Ah, habs grad gesehen, hab nicht richtig gelesen, sorry, mein Fehler.
Oder es ist einer der kostenlosen Bm235-1
Nein der ist es nicht. Zu der Zeit, wo das Szenario spielt, gab es die EuroExpress noch nicht. Hat Trainsa auch nicht verbaut
War der Bm235-1 nicht der Orientrote bzw. Verkehrsrote vom Bm Erweiterung 1 Paket?: https://www.3dzug.de/product_i…bm-235-erweiterung-1.html
Das würde zumindest das -1 erklären bei Bm235-1
Dann würde ich es mal mit rwtools überprüfen, sofern du dich damit auskennst.
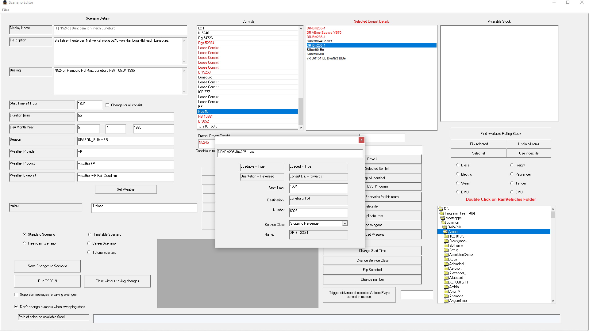
Hier ist die meldung ausm TS
Sollte es ne RWP Datei sein, die mitgeliefert wird, würde ich die einfach mal manuell mit 7zip oder Winrar installieren. Vllt. hat sich der Packer ja verschluckt.
Installiere es immer mit Winrar ![]()
Überprüfe das mal bitte mit RW Tools und lade das dann hier hoch. Dann hat man auch genaue Pfadangaben womit man was anfangen kann.
Hab ich gemacht.
Dann schaue doch unter.....Assets\DR\Bm235 nach ob sich dort auch eine Bm235-1.bin befindet.
Ist die ![]()
Ja die Datei fehlt doch. Installiere das Paket nochmal neu da stimmt was nicht.
Ansonsten den Support von 3DZug anschreiben und nachfragen.
3DZug meinte, das RW Tools immer .XML anzeigt. Bei mir soll nix fehlen..
Die BM235-1.bin kommt mit der "3DZUG_Bm-blau.exe", mit der "3DZUG_Bm235-1.exe" wird die IC-Variante der BM235 installiert, die blaue Variante musst du suchen.
3DZug meinte, das RW Tools immer .XML anzeigt. Bei mir soll nix fehlen..
Bullshit, Was in Rw-Tools BM235-1.xml heisst, steht im Explorer als BM235-1.bin Diese Datei wird im Szenario gebraucht/gesucht.
Hat sich erledigt, hab wohl bei der installation falschen Ordner ausgewählt ![]()
![]()