Beiträge von SeKu

Discord Einladung
Trete unserem Discord-Server bei (klicke hier zum Beitreten).

    Mensch ice, das ist DIE Möglichkeit zur Umschulung. Nur weil wir alten Leute der Meinung sind, dass ein Programmierer zumindest einige Programmiersprachen beherrschen sollte, bietet diese Herangehensweise ganz neue Aspekte: Heute "programmiert" man in dem man ein Toolset korrekt anwendet und ein paar Widgets für visuelles Scripting zusammen klickt.

    Wahrscheinlich "programmiert" man auch, wenn man KI dazu bringt ein Skript auszugeben. Aus unserer Sicht hat das nichts mit Programmierung zu tun, aber eigentlich Programmierst Du nach dieser merkwürdigen Definition 3d Objekte *lach* *facepalm* *haumichweg*

    Alter Coder Du :P ^^

    Vielen Dank,


    wie von sgclimber vorgeschlagen, und von Becherglas bestätigt, habe ich mich eingeloggt und die Nachricht dann im Browser bekommen.


    TolgaTEKCAN I got the message with the code, after I logged into my account on your webside. So everything is fine for me. I'm looking forward to have e real good time with the exention. I really liked your version 1.0.

    I didn't receive the email, not even in my spam folder. But as I said, everything is fine; it worked via the website's messenger.

    Grundsätzlich gibt es zwei Möglichkeiten Signale zu tauschen, einmal natürlich im Editor, es ist aber auch über TS-Tools möglich die Signale (und/oder andere Assets) zu tauschen.


    Bei Strecken von RSSLO funktioniert ein Austausch mit TS-Tools nicht, weil RSSLO zB eigene Signal Trigger verwendet und ich habe keine Ahnung ob diese 1:1 so funktionieren, wie die von Schuster, ich kann es mir aber nicht vorstellen. Ich habe da aber nur von gescheiterten Versuchen verschiedener Community Mitglieder gelesen.


    Bei einem Austausch im Editor kannst Du vermutlich nicht einfach nur ein Teilstück überarbeiten, wie zB von Cotten Eye Joe vorher geschrieben, vertragen sich die Signale der verschiedenen Autoren nicht.


    Wenn Du gezielter fragst und die Situation besser beschreibst, kann man Dir vielleicht helfen. Einfach nur "Signale auf Augsburg-Nürnberg getauscht, Signal bleibt rot" beinhaltet zu wenig Informationen.

    Du meinst die Texturierung des Terrains. Da müsstest Du dich mit WANG-Tiles auseinander setzen. Bei Art of Railworks findest Du Hilfe.

    Einträge aus 2010


    WANG-Tiles werden für Grass, Schotter oder ähnliche Untergründe benötigt, um die Kachelung bei großen Flächen, die mit der Textur bemalt werden, zu verringern.

    Hier ein paar Bilder, wie von Malkondo angekündigt, habe ich ein Stellwerk für Oldenburg und ein zusätzliches Gebäude (vielleicht kann man es erkennen) erstellt. Die müssen noch schmutzig werden, vom Bahnbetrieb, ansonsten sollen sie eigentlich so bleiben.


    Auch vom aktuellem Stand des Bahnhofs(-vorplatzes) Hildesheim 1990 ein paar Bilder aus Blender. Da fehlt noch mehr, aber die Richtung ist zu erkennen.


    Einen guten Start ins Wochenende *hi*

    Naja und da lieferst Du ja schon selbst die Argumentation. Möchtest Du dass ein Thirdparty Entwickler sich an den Qulitätsstandarts von DTG orientiert oder zum Beispiel an denen von TSG?

    Die Gebäude, die TSG in den Strecken nutzt, haben diese ausmodellierten Details, die den optischen Unterschied machen.


    Hier geht es auch nicht nur um ein paar Lauben, sondern um die Häuser auf den Bildern, im Allgemeinen. Das Licht oder der Schatten kann nur mit den Gebäuden interagieren, wenn es entsprechende Flächen gibt.


    Ist doch in Ordnung, wenn Dich das nicht stört, aber deswegen können andere doch darüber sprechen und darauf hinweisen, das es komisch aussieht.

    Also für Modelle die für die UE 4 gemacht sind, sehen die Häuser, auch auf Bild 4, wirklich nicht sehr detailreich modelliert aus.

    Dachüberhänge und Kamine kann man sehen, Fenster oder Türen sind bei den meisten Häusern flach aufgeklebt. Was ist mit Dachrinnen oder Vorsprüngen auf der Fassade?

    Aber ist ja WIP und vielleicht sehen wir auch eine Variante mit nicht optimiertem LOD bei den Modellen? Oder es ist ein prozedurales Blueprint Gebäude, da kann man ja auch die Mesh-Bauteile austauschen, gegen detaillierte Objekte.


    Ich freue mich schon sehr auf das Addons, daher würde ich auf die nächsten Bilder und Videos warten.

    Hauptstadtbahner,


    es gab da durchaus Pläne, allerdings konnten wir uns als Harznetz Team nicht darauf verständigen, wie die Umsetzung erfolgen soll. Stephan hatte ursprünglich Hannover auf dem Plan gehabt, im Verlauf der Arbeiten an Version 1.0 ist dieses Ziel aber noch hinten gerückt und dann aufgegeben worden.


    Ich halte es für eine gute Idee, in Hildesheim einen Schlussstrich zu ziehen, in diesem Projekt. Andere Projekte können hier anschließen oder enden. Neben der Variante für die 90er Jahre, sind die Assets für den Bahnhof und den Bahnhofsvorplatz auch schon vorbereitet für eine eventuelle modernere Variante.


    *hi*

    Steam in den Offlinemodus versetzen, reicht aus. Du musst Deine Internetverbindung dafür nicht kappen. Aber Deine Vorgehensweise ist natürlich gezielter, der Railworks.exe den Hahn abzudrehen.

    Trip Tucker,


    eigentlich ist das erwartetes Verhalten vom TSC. So werden die Ladebildschirme aktualisiert, die Du während des Wartens auf das Szenario siehst.


    Oh, habe länger für die Antwort gebraucht.

    Wenn Ihr Probleme habt, einfach im Offlinemodus starten.


    Gruß 👋

    Um die Erinnerung etwas aufzufrischen:


    DTG hatte der Community im Herbst 25 ein Update mit diversen Downgrades von auf Steam veröffentlichten Addons "geschenkt".

    Anlass hierzu war der Release der aktuellen Verkaufsversion.

    Spikee1975 und andere User haben DTG praktisch innerhalb von 48 Stunden nach dem Release auf diesen Fehler hingewiesen, so dass ich nicht verstanden habe, warum das Update, dass betroffene Addons teilweise unspielbar gemacht hat, so lange gedauert hat.

    Wenn jetzt aber auch ein Fix für das Licht von entgegen kommenden Zügen dabei ist, würde mich interessieren, ob die Stainmore, Shap & Eden Valley Route in der aktuellen Version des TSC auch wieder funktioniert.


    Zum Thema ungewollte Steamüberprüfung gibt es doch auch praktikable Lösungen:

    Wenn Steam eine Überprüfung starten soll wird die Datei "verify_cache_key" vom TSC erstellt. Beim nächsten Start des TSC wird dann, wenn sich diese Datei im Ordner "RailWorks" befindet, die Überprüfung gestartet. Also muss man dafür sorgen, dass die Datei gelöscht wird bevor die RailWorks.exe oder RailWorks64.exe ausgeführt wird. Geht einfach mit einer BAT Datei:

    Beitrag #18

    Entweder Du suchst Dir ein Thema, das bislang unterrepräsentiert ist, erstellt diese Assets und stellst ein Paket zur Verfügung oder Du suchst Anschluss an ein Streckenprojekt.

    Meine Assets zB sind Teil des Harznetzes oder zB PushingTin liefert die Objekte in seinen Strecken mit.

    Kann passieren, dass dann auch Objekte ein bisschen untergehen. Hatte extra einen Lieferwagen und einen Gabelstapler für die fiktive Brauerei im Harz erstellt, hat aber bislang keiner benutzt.


    Sprich vielleicht Malkondo oder fetthuhn an, deren fantastische Projekte können vielleicht Assets gebrauchen?

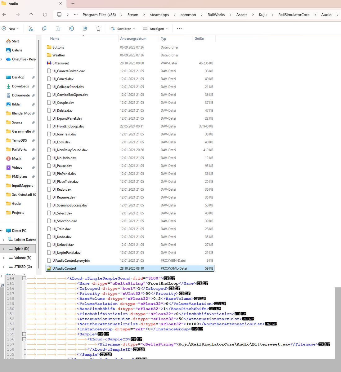
    Ihr könntet die Soundfiles bearbeiten, also lauter machen. Dafür die gewünschte Datei ggF erst umwandeln, von DAF in WAV, in Audacity bearbeiten, ggF umwandeln von WAV zu DAF und die bearbeitete Datei zurück in den Assets Unterordner kopieren. Schon wird die Ansage lauter abgespielt.

    *hi*

    Bei vielen Themen wirst Du auch nur indirekt Informationen finden:

    Das Dovetail-Forum steckt voller Informationen, aber nicht jeder hat daraus ein Tutorial gemacht, sondern die Information steckt irgendwo in einem der vielen Threads.


    Zu vielen UE 4 Fragen, kannst Du auch direkt UE4 Tutorials nutzen: Für zB Materialgrundlagen oder die Nutzung von Blueprints, um komplexere Werkzeuge zu erschaffen, kannst Du YouTube Videos gucken und nacharbeiten.


    Generell macht es viel Sinn sich mit diesen UE4 Editor Grundlagen zu befassen, bevor Du versuchst eine eigene Strecke zu bauen.


    Ich habe mir ein "Panorama-Test" Plugin erstellt mit meinen Meshes, Texturen und Blueprints. Dort probiere ich auf einer fiktiven Karte aus, wie die Systeme funktionieren. Ich nutze allerdings nur HGT-Dateien und keine LIDAR-Dateien, in diesem Projekt.


    Daneben habe ich ein Plugin erstellt, dort soll ein kleiner realer Streckenabschnitt dargestellt werden. Dort habe ich auch die LIDAR Daten integriert. Was im Testprojekt funktioniert, kann dann hierher übertragen werden.


    Durch die Teilung kann ich sicher im einen Projekt rumbrobieren, ohne das "richtige" Plugin zu zerstören.


    Ansonsten schließe ich mich an, gezielt eine Frage formulieren und gucken, ob jemand helfen kann und möchte, ist ein guter Weg, wenn man nicht mehr weiter kommt.

    Wie sieht denn die veränderte Zeile in der Proxyxml-Datei aus? Kannst Du davon bitte einen Screenshot anfügen?


    Ich habe bei mir geguckt und ich habe die Proxyxml-Datei nicht geserzt mit dem veränderten Eintrag zur Menümusik. Versuch es mal ohne die veränderte Proxyxml-Datei zu serzen.


    *hi*