LocoSwap - Fahrzeuge einfacher tauschen

Discord Einladung
Trete unserem Discord-Server bei (klicke hier zum Beitreten).
  • Thanks to @ dodo0822 for this tool. It is very helpful!


    I have two questions:

    1) Is it possible that completed scenarios show the green check mark? My memory is not the best!

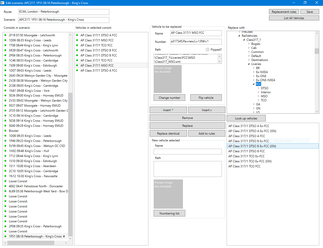
    2) There are a small number of vehicles LocoSwap apparently can find on my drive, but they cannot be listed. You can see in the screenshot: The vehicle "AP Class 317/1 MSO FCC" is shown as found, but when I list the contents of the folder it does not show up. Do you have any idea what the problem is?


    Thanks again!

  • The vehicle "AP Class 317/1 MSO FCC" is shown as found, but when I list the contents of the folder it does not show up.

    Same here, The MSO do not list for some reasons. The bin files 3 of them are in the folder.

    Its also with the Class 319 MSO 's the same problem. All bin files are presen in the MSO folders...

    Mein System: AMD Ryzen 7 7800X3D, MSI X670E TOMAHAWK WIFI socket AM5, G.Skill Trident Z5 Neo 32 GB CL30 DDR5-6000 RAM-Kit, ASUS GeForce RTX 4070 OC-Grafikkarte, Samsung 2 TB 980 EVO PCIE SSD fur TSC, 1TB Samsung 970 EVO PCIE fur Win11 und Corsair EX100U 2 TB external ssd mit usb-c Gen3.2 fur TSC backup. CORSAIR Hydro X-serie custom watercooling setup.

  • Same here, The MSO do not list for some reasons. The bin files 3 of them are in the folder.

    Its also with the Class 319 MSO 's the same problem. All bin files are presen in the MSO folders...

    Ja, die .bin-Dateien befinden sich im Ordner, und ja, das gleiche Problem tritt beim MSO der Class 319 auf.

    Did you try to make changes with RW-Tools/TS-Tools ?

    Eine gute Frage! TS-Tools kann die MSO-Fahrzeuge problemlos sehen.


    Auch - ich entschuldige mich für das Schreiben auf Englisch! Ich wollte meine Übersetzung überprüfen, habe dann aber versehentlich den englischen Text kopiert.

  • kann man mit diesem Tool auch etwas für Züge für den Quick Drive machen?

    Ich denke nur Loks und Wagen in loose consists in Quik Drive scenarios.:/

    Mein System: AMD Ryzen 7 7800X3D, MSI X670E TOMAHAWK WIFI socket AM5, G.Skill Trident Z5 Neo 32 GB CL30 DDR5-6000 RAM-Kit, ASUS GeForce RTX 4070 OC-Grafikkarte, Samsung 2 TB 980 EVO PCIE SSD fur TSC, 1TB Samsung 970 EVO PCIE fur Win11 und Corsair EX100U 2 TB external ssd mit usb-c Gen3.2 fur TSC backup. CORSAIR Hydro X-serie custom watercooling setup.

  • kann man mit diesem Tool auch etwas für Züge für den Quick Drive machen?

    Das kann u.a. RW/TS-Tools, wie steht in der Hilfe zum Programm, dazu ist es vorteilhaft sich in der Wiki gut mit dem Quickdrive-Tutorial zu beschäftgen,

    was sind Preloads, was muss in den Preload .bin Dateien als Zugart und Strecke definiert sein, unbedingt in fertigen Preloads spicken! Noch ne Spickhilfe bietet RW-Info, die zeigt an welche GD Spanmarker verbaut sind. Damit fertige QD's mit KI-Verkehr sezieren.

    Züge in Quickdrives werden über Spwan-Marker auf die Gleise gesetzt, da gibt den für den Spieler, für Ki-Züge und für Statische Züge, darin müssen die Zugart eingetragen werden, für die Preloads, die für die Strecke entsprechen konfiguriert sind.

    Wenn man zusätzlich Provider freischaltet, kann man auch einzelnes Rollmaterial so plazieren. Aber aufpassen, daß KI und Player diese Gleise meiden, definierte Fahrwege kontrollieren!

    Keine Hilfe und Auskunft per PN, da meist von allgemeinem Interesse. Diese Fragen bitte im Forum stellen.

  • Ich möchte hiermit allen Nutzern von LocoSwap eine Möglichkeit aufzeigen, die offenbar viele nicht kennen oder nicht nutzen, neben dem Schalter "Szenario bearbeiten" gibt es noch einen zweiten Schalter "Szenario-Verzeichnis öffnen", damit ist es ganz leicht, die durch die Bearbeitung des Szenarios durch LocoSwap gemachte Backup-Dateien zu löschen und ich möchte damit insbesondere Aufgabenbauer bitten, diese Möglichkeit zu nutzen und vor dem Packen der RWP diese Backups zu löschen.

  • Hallo, ich habe mit dem Tool ein kleines Problem. das einfügen der Loks ist kein Problem, klappt auch alles aber sobald ich in das spiel gehe und ich dann das Scenario starten möchte kommt im spiel dann (Datei konnte nicht geladen werden. - Scenario.bin - ). Weiß jemand wie ich das Problem beheben kann.


    Dankeschön im Voraus.

  • Karriere-Szenarien mögen keine Veränderung! Man könnte ja Punkte schinden ...:ugly:

    Entweder :Mit RW/TS-Tools in "normale" Szenarien umwandeln.

    Oder: STRG+Q, Frage Beenden , Nein, dann kann man meist problemlos fahren. Aber nicht wundern, wenn was unvorhergesehenes passiert.

    Keine Hilfe und Auskunft per PN, da meist von allgemeinem Interesse. Diese Fragen bitte im Forum stellen.

  • Hallo zusammen,


    ich habe eine Frage zu LocoSwap:


    Ich habe versucht in einer Aufgabe eine BR425 von DTG gegen die BR425 von TSG zu tauschen. Leider wird die Aufgabe jetzt nicht mehr geladen *ka*


    Die Original Zugzusammenstellung sah so aus:

    DB BR 425a, DB BR 434b, DB BR 434a, DB BR 425b ND, DB BR 425a ND, DB BR 434b, DB BR 434a, DB BR 425b ND


    Aus dem TSG-Ordner hat mir Loco-Swap "nur" Endwagen und Mittelwagen (jeweils in sauber und verschmutzt) angezeigt. Deshalb habe ich den Zug dann wie folgt zusammen gestellt: Endwagen,Mittelwagen, Endwagen und das dann doppelt.


    Es wäre schön wenn mir jemand helfen kann.


    Vielen Dank vorab!





  • Leider wird die Aufgabe jetzt nicht mehr geladen


    Inwiefern wird sie denn nicht geladen? Die meisten Fehler kann man mit zwei Klicks beheben, F2 und Nein. Schon versucht?

  • Ruebe

    Wie lange hast du ihn denn laden lassen? Das kann je nach Festplatte und Szenario gerne mal 2-3 Minuten dauern.

  • Fahrzeuge mit LocoSwap oder TSTools tauschen klappt einfach nicht immer, sondern manchmal kommt es danach zu einem TempDump das ist leider so. Da bleibt dann nur eine Möglichkeit, wenn du auch das Bestandsfahrzeug, also den DTG 425 hast: Über den TS-Editor tauschen, Anleitung findet sich hier um Wiki unter Video-Tutorials.