Guten Abend liebe Leute.
Was ist besser zum Lok tauschen??
RW Tools oder der Editor?
Mir ist aufgefallen das manchmal nach dem Loktausch die Aufgabe weg sind im Szenario ![]()
RW Tools oder Editor?
-
-
Mit RWTools kannst du auch Loks austauschen die du nicht hast, für den tausch mit dem Editor muss man die zu tauschende Lok haben. Das die Aufgaben verschwinden nach dem Loktausch ist mir noch nie aufgefallen.
-
Das kapier ich jetzt nicht ganz. Wie kann ich ein zug tauschen den ich garnicht habe?
In manchen szenarios sind die Aufgaben weg nachdem ich über den Editor getauscht habe.
Gruss Basti -
Wenn du die Fahrzeuge nicht hast und sie gegen welche die du hast ersetzen willst, geht das nur über RW Tools.
-
ahja kapiert. Also in manchen Szenario brauch ich die vr br 243 die ich nicht besitze... Also kann ich eine andere e_lok dafür nehmen?
Komme langsam voran.
Hab jetzt schon bissel ausgetauscht ohne fehler. -
-
Du kannst auch problemlos in deinem Fall z.B. die Br232 vorspannen, wenn du die haben solltest, muss nicht unbedingt eine elektrifizierte sein. Umgekehrt logischerweise muss du drauf achten das bei einer E-Lok auch auf der Strecke eine Elektrifizierung ist, da warnt dich aber dann RW-Tools beim Tauschen.
-
Guten Morgen. Vielen Dank für die hilfe von euch!
Ja die br232 hab ich auch.
Ich hab jetzt mal ne br143 von aerosoft und die Graffiti wagons eingesetzt und sie läuft auch(weil strecke/Aufgabe Elektrifiziert) .
Allerdings bei mein ersten Versuchen die lok zu tauschen ist wie schon gesagt.... In der Szenerie die Aufgaben gelöscht worden.
Wenn ich jetzt im Zug sitze hab ich kein fahrplan mehr. Gibts eine Möglichkeit alte Aufgaben wiederher zu stellen? -
Kommt darauf an wo sieht her waren. waren sie von Steam, reicht eine Steam Dateiüberprüfung.
-
nee. Sind ein paar von Freiberg.
Was interessiert mich steam?
Freiberg hat jetzt voll eingeschlagen bei mir.
Sieht am besten aus und dort hält sich sogar dieses objekt/grafik geflimmere in Grenzen. -
Dann einfach diese Szenarien neu installieren oder, wenn Sie mit der Strecke mitgeliefert wurde die nochmal drüberbügeln. Mit mehr Erfahrung im TS und Kenntnis der Dateistruktur kann man die Szenarien aus der Installationsdatei auch extrahieren und einzeln nachinstallieren, dann musst Du aber erst durch die Wiki.
-
-
ok. Aber wenn ich es einfach überschreibe muss ich die ganzen Freeware zusatz Downloads(Brücken, Gebäude, Signale etc) auch wieder installieren oder?
-
Grundsätzlicher Unterschied: Strecke ist eine Sammlung von Beschreibung-Dateien was alles wo im Gelände rumsteht oder liegt. Landschaft, Gleise, Bäume, Häuser. Die braucht die Objektdateien, die im Ordner Assets auf Deiner HD abgelegt sind.
Da fährt kein einziger Zug.
Dafür sind die Szenarien zuständig, die liegen im Streckenordner unter Szenarios. Auch wieder Beschreibungsdateien, die wissen was wo an Rollmaterial hinzustellen ist.
Wie schon oft gesagt: Kämpf dich mit Explorer und RW-Tools durch die Dateien durch. Damit kannste reinschauen, aber nix zerstören.
Es gibt auf Deiner Festplatte ein Tool im Railworksverzeichnis: NameMYroute.exe. Das hilft Dir die Ordner-Namen von Strecke und Szenarios im Explorer zu finden, falls Du nicht Rw-Tools verwenden willst.
Das von Dir zerbesserte Szenario namentlich finden (Order mit einer langen kryptischen Nummer!) und das auch Im Download der Strecke rausfinden, durch überschreiben austauschen.
Das ändert nur die Beschreibungsdateien des Szenarios, aber nichts am woanders geparkten Material.
StS -
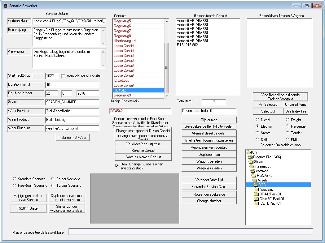
Hallo und allen ein schönen Samstag, ich hoffe bin hier richtig falls nicht könnte man es bitte verschieben?Zu meinem Problem, ich habe mir folgendes Rollmat. geholt:
Metronom ME 146
DB BR 605 ICE TD Add-On
DB BR 442 Talent 2 EMU Add-On
MRCE ES 64 U2 -Taurus- Loco Add-On
Jetzt wollte ich für die Aufgabe Berlin-Wittenberg, 04 Fluggäste befödern, die lok wechseln jedoch geht nur die Me146, sprich nur dieße ist im RW-Toll zu sehen der rest wird mir nicht angezeigt!Im Editor wird mir dießer Ordner angezeigt!Hätte jemand eine idee wo ran das liegt?Lg
-
Die liegt unter RSC.
-
-
-
.ap Datei entpackt?
Der ICE TD und Talent 2 liegen unter DTG
Der MRCE Taurus und der Metronom liegen unter RSC.
Aber dass man diese in RW Tools findet muss man die .ap Dateien entpacken. -
-
Mit einem Programm, dass entpacken kann. z.B 7Zip.
-
Habs mit Rar gemacht und siehe bild oben müßte es dann so aus sehen?weil es denn noch nicht geht!
-
War falsch. Bitte löschen.
-