Beiträge von Kreuzkopf

Discord Einladung
Trete unserem Discord-Server bei (klicke hier zum Beitreten).

    Moin.

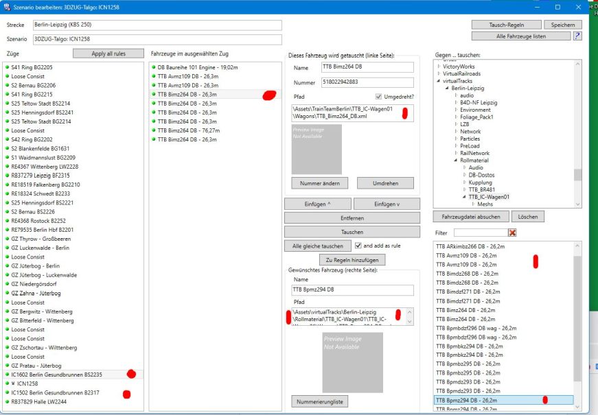
    Falls du dich mit Fahrzeugtausch nicht auskennst und die Aufgabe nur fahren willst: Taste F2 drücken und im nächsten Bild auf "abbrechen" klicken.

    Du wirst dann die KI-Züge IC 1502 und IC 1602 nicht sehen.

    Bei diesen beiden ist dem Aufgaben-Ersteller wohl ein kleines Missgeschick passiert, indem er die IC-Wagen direkt aus dem TTB-Ordner genommen hat.

    Richtig wäre der Ordner virtualTracks/Berlin-Leipzig/Rollmaterial

    Da viele Leute den TTB-Ordner besitzen, ist das noch nicht gross aufgefallen.

    Ansicht im Programm LocoSwap:

    Gruß von Kreuzkopf

    Moin.


    Bei dem Upgrade kam die ursprüngliche Bergstrecke mit allen Aufgaben nochmal mit. Diese Kombination erscheint als separate Strecke unter BLS-Basistunnel.

    Zur Installation braucht man den Code der Ursprungsstrecke. Habe ich natürlich X( nicht mehr gefunden. Per Mail angefragt, nach ein paar Stunden per Mail erhalten.

    Gruß von Kreuzkopf

    It seems that the folder virtualTracks\Berlin-Leipzig\Rollmaterial\Frachtw came only with the first version of Berlin-Leipzig and vanished later.


    Searching the net I found the following text (in German) from 2016:

    -----------------------------------------------------------------------------------

    I contacted 3DZug and received a reply. They noticed this error thanks to my comment and told me that they couldn't fix it.


    Reason: in version Berlin-Leipzig v1.00, these missing folders would still have been included. However, in version Berlin-Leipzig v1.03, they are unfortunately no longer included. They said it was due to certain rights on the part of the add-on manufacturer. In other words, virtualTracks would have removed it.


    Translated with DeepL.com (free version)

    -----------------------------------------------------------------------------------


    I found similar wagons in folder TrainTeamBerlin and in the route Münster-Bremen and replaced the missing ones with LocoSwap.


    Gruß von Kreuzkopf

    crisjenn

    Carsten


    Ich saß beim Szenario-Start im falschen Führerstand und das HUD wies in die falsche Fahrtrichtung.

    Beim Losfahren im anderen Führerstand drehte sich dann alles richtig.

    So was kommt immer mal wieder vor, hängt m.W. davon ab, wie der Szenario-Ersteller die Fahrzeuge hinstellt.

    (Die Bedienung der 147 ist ja ziemlich gewöhnungsbedürftig, aber ich bin gut am BER angekommen...).

    Bin dann nochmal mit einer "ordentlichen" 101 gefahren.

    Gruß von Kreuzkopf

    Hallo,

    gerade nochmal kurz getestet:


    Die Lokbremse ("direkte Bremse") funktioniert auf der deutschen Tastatur wie bei den meisten TSC-Loks mit den beiden Tasten zwischen der Null und der Backspace-Tast (ohne shift),

    also ß und ´


    In den aus dem Englischen übernommenen Handbüchern wird regelmäßig das y/z - Problem nicht berücksichtigt und auch die anders angeordneten Sonderzeichen und deutschen Umlauttasten ignoriert.


    Gruß von Kreuzkopf

    Hallo Dominik,


    in der Beschreibung ist die Fahrtrichtung tatsächlich verkehrt herum angegeben (ist mir beim Fahren gar nicht aufgefallen ;) ).

    Es geht im Steuerwagen von Wien bis München.


    Gruß von Kreuzkopf

    Ich habe jetzt nochmal das Moselstrecke-Szenario getestet. (3Dzug EZ20 Teil 4). Auch 32 Arbel.

    Ergebnis wie bei Rheinstrecke:

    Wenn die AFB bei Szenario-Start ausgeschaltet bleibt, kriegt man den Zug (mit der oben angesprochenen Vorsicht und ggf. Sand) in Gang.

    Mit eingeschalteter AFB (egal auf welche Vsoll) dreht der Diesel nur auf 445 U/min und dann tut sich nichts. Außerdem fühlt es sich an, als sei eine Bremse fest. (Zurück-Ruck der Lok bei Regler auf Null).

    Alle Bremsanzeigen (incl. Federspeicher) sind gelöst.

    Späteres Einschalten der AFB problemlos.


    Gruß von Kreuzkopf

    Moin.


    Da ich mit solchen Maxima-Zügen schon unterwegs war (Moselstrecke) habe ich auch mal rumprobiert mit "Bingen nach Bischofsheim".

    Ergebnis: Mit eingeschalteter AFB (auch mit Vsoll 120 km/h statt 40) kam die Fuhre nicht in Gang. Mit "AFB aus" setzte sie sich, wenn auch mühsam, in Bewegung.

    Die AFB konnte ich dann während der Fahrt zuschalten. (Gibt dann einen kurzen Bremsruck, bis das gelbe Vsoll-Dreieck hoch genug ist).

    (PZB stand auf 70, spielt aber anscheinend keine Rolle).


    Gruß von Kreuzkopf.

    Moin.


    Bei Frankfurt-Koblenz war ein Handbuch für den Süwex dabei. Die PZB ist darin lang und breit beschrieben.

    (Siehe auch Beitrag #3 hier weiter oben).

    Gruß von Kreuzkopf


    415032-flirt-ko-f-jpg

    Moin.


    Von Frankfurt Hbf Richtung Bad Homburg und Friedberg sollte man ohne Gewissensbisse damit fahren können. Bei Überführungsfahrten von der Königsteiner Werkstatt aus war da sicher manchmal was unterwegs, vielleicht sogar gelegentlich im Plan(Ersatz-)Verkehr.


    Gruß von Kreuzkopf