Fehler bei 3dzug Intercitynight talgo

Discord Einladung
Trete unserem Discord-Server bei (klicke hier zum Beitreten).
  • Moin


    hoffe das man mir hier jemand helfen kann. Habe von 3dZug die das Intercitynightline( Talgo) Aufgabenpaket.


    3DZUG - InterCityNight (Talgo)


    Bei der Aufgabe von Berlin nach Bitterfeld ( ICN1258) bekomme ich folgende Fehlermeldung.

    Was für eine Erwiterung fehlt mir hier? War eigentlich der Meinung ich hätte alles was ich brauche.

    Den Fehler bekomme ich nur bei dieser Aufgabe, alle anderen funktionieren einwandfrei.

    Vielen Dank

  • Ein paar mehr Informationen wären nicht schlecht, Verlinke doch mal das Aufgabenpaket, dann kann dir sicher auch jemand helfen ;)

    Für Support und Moderationsanfragen nutzt bitte die "melden" Funktion oder das entsprechende Forum. Anfragen per PN, Chat, Brieftaube etc werden von mir nicht bearbeitet!

  • Moin.

    Falls du dich mit Fahrzeugtausch nicht auskennst und die Aufgabe nur fahren willst: Taste F2 drücken und im nächsten Bild auf "abbrechen" klicken.

    Du wirst dann die KI-Züge IC 1502 und IC 1602 nicht sehen.

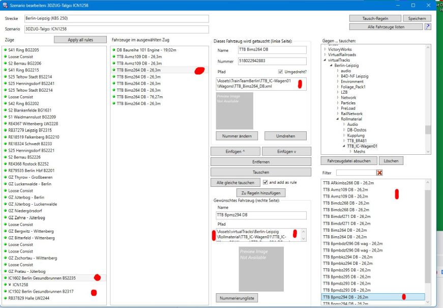
    Bei diesen beiden ist dem Aufgaben-Ersteller wohl ein kleines Missgeschick passiert, indem er die IC-Wagen direkt aus dem TTB-Ordner genommen hat.

    Richtig wäre der Ordner virtualTracks/Berlin-Leipzig/Rollmaterial

    Da viele Leute den TTB-Ordner besitzen, ist das noch nicht gross aufgefallen.

    Ansicht im Programm LocoSwap:

    Gruß von Kreuzkopf

  • Dir wird ein TTB Szenario Pack fehlen, denn da sind die Wagen mit drin die bemängelt werden.


    Ob man eins der drei nehmen kann, weiß ich allerdings nicht, vorhanden sind die bemängelten jedenfalls in allen 3:


    Szenariopack Vol. 1
    Nach dem großen Erfolg der vier veröffentlichten PlusPacks haben wir nun ein erstes Szenariopaket geschnürt: Mit vielen Duzend neuen Fahrzeugen…
    www.trainteamberlin-shop.de

    Szenariopack Vol. 2
    Nach dem großen Erfolg unseres Szenariopakets für die Strecke "Berlin-Wittenberg" haben wir nun ein weiteres Szenariopaket geschnürt: Mit vielen…
    www.trainteamberlin-shop.de

    Szenariopack Vol. 3
    Nach dem großen Erfolg der ersten beiden Szenariopakete haben wir uns wieder einige Neuigkeiten ausgedacht und in das vorliegende, dritte…
    www.trainteamberlin-shop.de

    Don't believe what your eyes are telling you, all they show is limitation, look with your understanding.

    Wer für Meinungsfreiheit ist, muss auch andere Meinungen aushalten.