Kann mir niemand helfen?
Ich bekomm es nicht hin!
Bei mir wird einfach im Vorschaufenster immer missing texture angezeigt was mich ich da falsch? (Fehlermeldung bekomm ich keine)
Hoffe auf baldige Hilfe.
Markus
Kann mir niemand helfen?
Ich bekomm es nicht hin!
Bei mir wird einfach im Vorschaufenster immer missing texture angezeigt was mich ich da falsch? (Fehlermeldung bekomm ich keine)
Hoffe auf baldige Hilfe.
Markus
Ist Dein Pfad richtig:
...\Source\markusxy\MeineStrecke\Scenery\Holzkiste\
Darin mindestens zwei Dateien
Holzkiste.blend und Holzkiste.igs
und ein Ordner der Textures heisst
Darin mindestens eine TexturDatei "Textur".ace z.B. Holzwand.ace aus Holzwand.jpg umgewandelt.
In Blender müssen die Pfade entsprechend gesetzt sein.
Wichtig: in den Namen und Pfadangaben KEINE Umlaute oder Sonderzeichen.
StS
Mal ne Frage was zählt als Sonderzeichen?
ISt der Unterstrich _ ein Sonderzeichen?
Unterstrich: Prinzipiell ist er ein Sonderzeichen, doch sollte er eigentlich unproblematisch sein.
Ganz gefährlich jedoch wirds bei Umlauten und dem EssZett "ß", oder anderen ähnlichen zeichen wie é, ì, ô usw.
Am besten beschränkt man sich auf normale Buchstaben und Zahlen und lässt am besten auch die Leerzeichen weg.
Auch wenn Windows suggeriert, dass es mit Sonderzeichen sehr gut umgehen kann: Leider gibt es nach 20 jahren der Bemühung, dieses problem endlich zu beseitigen immer noch Probleme beim Umgang mit Sonderzeichen. Daher diese besser einfach weglassen und man hat Ruhe.
Gemäß Standardisierung für signierte 1Byte-Zeichensätze werden folgende Buchstaben unterstützt: http://www.asciitable.com/ (hier ASCII, ab 32)
Sollte das Programm den UTF-8-Standard unterstützen (π x Daumen etwa 70% aller Programme), werden Buchstaben wie ä, ö, ü und ß unterstützt. Können regional jedoch durch andere Buchstaben ersetzt werden. http://www.asciitable.com/ (dort "Extended ASCII")
Sollte das Programm den Unicode-Standard (unsignierte 2byte-Zeichensätze) unterstützen, brauchst du dir zwecks Buchstaben keine Gedanken machen müssen.
Blender sollte den UTF-8-Standard unterstützen. Meine Empfehlung ist aber: Schreibe ä, ö, ü in alternativer Form.
Gruß,
Patrick
Hintergrund der ganzen Sache ist, dass Speicher damals kostbar war. Den ein Text der pro Buchstabe 2Byte (16Bit) statt 1Byte (8Bit) belegt hat, benötigte in großen Anwendungen einfach zu viel Platz. Dann war Apple noch der Meinung, man müsse die Leserichtung der Zahl jedes Buchstaben anders herum durchführen, was dann noch zum Little Endian und Big Endian führte. Das Zeichen für die Folgezeile ist zudem bis heute noch vom Betriebssystem abhängig. Zudem war die Standardisierung und Konvertierung zwischen den Formaten ASCII, UTF-8 und Unicode nicht fortgeschritten. Weitergehend waren damals Programme, die sich nationalen Begebenheiten anpassen mussten (Arabisch, Chinesisch, Japanisch), nicht weit vertreten.
Heutzutage ist es einfach noch ein Problem, weil es 1. für den Programmierer "aufwendiger" ist "wstring" (Unicode) statt "string" (UTF-8) zu schreiben und viele Programmbibliotheken noch auf den ASCII/UTF-8-Standard benutzen, was Konvertierungen verlangt. Neue Programmierer werden zudem mit "string" regelrecht aufgezogen. Zumindest werden von Compilern heutzutage Datentypen alias 'Buchstabe' automatisch als UTF-8 oder Unicode eingestellt. Windows benutzt heutzutage einen Mix aus Unix- und Apple-Zeilenende und ist damit unabhängig von den Besonderheiten derer Betriebssysteme.
Markus, welche Blenderversion und welchen Exporter nutzt du derzeit?
Ich hatte ja anflänglich mal genau das selbe Problem, sobald ich bestehende Texturen, oder das Modell überarbeitet hatte, trat der Fehler auf. An der Verzeichnisstruktur wurde nichts verändert. Allerdings habe ich irgendwann festgestellt, dass, wenn ich in der alten Blenderversion 2.49 zwischengespeichert habe, es aus irgenwelchen Gründen dann zu diesem Fehler kam. Siehe auch hier . Somit habe ich nur noch mit der aktuellen Blenderversion gearbeitet und nur zum Exportieren die alte verwendet, solange es keinen aktuelleren Exporter gab.
Der Umstand, dass im Blueprinteditor von RW kein Fehler aufscheint, kann nur an einem fehlerhaften Export von Blender ins IGS liegen. Du solltest also nur noch mit den jeweils aktuellen Versionen arbeiten, zumal ist der neue Exporter auch wesentlich schneller, umfangreicher und komfortabler.
Den aktuellen Exporter gibts übrigens hier.
Danke Influenzo hat geholfen ![]()
Aber meine Texture is an der innenseite net an der aussenseite wie geht das den?
Grüße
Markus
Dann musst in Blender die Flächen umdrehen, die sind invertiert. Alle Flächen selektieren u. mit STRG+N automatisch ausrichten lassen, ggf. auch manuell STRG-F u. 'flip Normals' auswählen. Wennst die V 2.64 von Blender hast, kannst die Flächen auch noch mal mit der neuen Backface-Culling Funktion kontrollieren. Diese Funktion blendet die 'Rückseiten' der Flächen aus, bzw. ein und verdrehte sind dadurch besser zu erkennen.
Also was mir in blender hilft ist die Menü-Bar Rechts im bild (Taste N)
Dann im edit mode die Normals anzeigen lassen.
Dann sind zwar viele schöne bunte Pfeile im Bild, aber wenn man einmal weiß wie man mit ihnen umgeht sieht man Probleme sehr schnell.
Kleiner Tipp: Komisch verdrehte Flächen sehen an der Oberfläche komisch/anders auf
Das ist immer mal wieder ein Hinweis auf Fehler
Mit dem automiatischen Ausrichten habe ich nur fehlschläge gehabt. Da spar ich mir lieber doppelte Arbeit und machs lieber selbst.
Gibt einem auch mehr Erfahrung und Ruhe, über alles bescheid zu wissen.
@FreeSpace, da muss ich dir eingeschränkt recht geben. Allerdings ist diese automatische Funktion im laufe der Zeit auch erwachsener geworden und findet bei mir mittlerweile oft Anwendung. Außerdem hängt es auch davon ab, ob das Objekt aus nur einem einzelnen, oder aus mehreren Meshes besteht.
was mir gerade noch einflällt: Hatte vor einiger Zeit genau das gleiche Problem. Die Flächen wurden in Blender korrekt ausgerichtet dargestellt, waren aber im Spiel trotzdem verdreht. Ich hatte die in der Version 2,49 erstellte Datei in der aktuellen Version weiter bearbeitet. Offensichtlich gibt es da evtl. Probleme mit der Aufwärtskompatibilität. Konnte das dann dadurch lösen, indem ich in Blender eine neue Datei angelegt u. sämtliche Objekte mit der Append-Funktion 'importiert' habe (Files -> Append -> .blend-Datei). Danach war das Problem behoben.
also ich nutze Version 2.63.0 und markiere immer eine ganze Horde an Polys und Meshes.
Kann auch mal ein mühsam erarbeitetes Sitzabteil sein. Und wenn du dann die Automatik nimmst, solltest du wissen was Blender macht ![]()
und wenn danach manuell noch polys rauslöscht damit später weniger Ballast da ist, gehts nochmal von vorn los ![]()
Ich mach wie gesagt einen langen, manuellen als mehre frustrierende automatische die mich aus dem Konzept bringen
Hallo
ich habs jetz neugebaut und hat auch nix geholfen! Texture is falschrum was mach ich da falsch?
Achja bei den Normals zeigen die bunten striche nach aussen! Mach ich da beim Export was falsch?
Edit: Habe den Tr-Diff Shader drin beim LOft Shader is es doppelseitig! Vielleicht liegts am falschen shader für ein LOft objekt?
Grüße
Markus
Hallo Markus,
ich kämpfe mich auch mehr oder weniger mühsam durch Blender und den Exporter und habe folgendes herausgefunden:
Wenn man einen "Non fx-Shader" benutzt, werden Innen- und Außentextur exportiert = alles in Ordnung.
Wenn man einen "Fx-Shader (also einen mit dem Suffix .fx)" benutzt, dann wird nur eine Seite texturiert und exportiert und das ist in der Regel die Innenseite. (Ich habe irgendwo gelesen, dass das in Blender so ist ???)
Deshalb mache ich das so, dass ich die Seiten (also die Normals) flippe (also umdrehe), so dass die "bunten Striche" wie Du sie nennst, nach innen zeigen. Dann klappt das.
Warum das so ist, weiss ich nicht, ich bin erst am Anfang meiner Kenntnisse und leider gibt es hier keinen Blenderbereich, in dem man sich austauschen könnte.
Gruß Bernd+++
Eigentlich sollten bei einem Neubau keine solchen Fehler auftreten. Die Flächen, die in Blender als Außenflächen definiert sind, werden normalerweise auch vom Exporter als solche umgesetzt. Auch an den Shadern kanns eigentlich nicht liegen. Benutze auch den TrDiff und habe damit keine Probleme, allerdings nicht in einem Loft-Objekt. Ob es da Besonderheiten gibt, kann ich also nicht sagen. Was kommt denn raus, wenn du dein Objekt mal als statisches, also Scenery-Objekt definierst?
Als normales Objekt ist die seite richtig rum!
Also was bedeutet das:
Entweder Texture umdrehen oder
Einen anderen Shader verwenden
Aber wie drhe ich mit Blender eine Texture um?
Grüße
Markus
Hallo Markus,
ich schlage vor, mal folgendes zu machen:
1. Blender aufrufen -> es erscheint der Standardwürfel (hoffentlich) und gleich in den Editmode gehen
2. Unter "Viewport shading" auf "wireframe" schalten -> damit Du nur das Drahtgittermodell siehst
3. Unter "Faceselect" die Fläche wählen -> dann kannst Du die Flächen mit dem Punkt in der Mitte sehen
4. N-Taste drücken -> damit das (N-) Pulldownmenü erscheint
5. In diesem Menü nach unten gehen bis Du auf "Normals" triffst
6. Darunter sind zwei kleine Buttons (eins mit einem Punkt, das andere mit einer Fläche) und rechts daneben ein Eingabefeld
7. Zur Verdeutlichung des folgenden in das Eingabefeld z. B.3.00 eingeben (die kleinen Defaultstriche sind Augenpulver (:-))
8. Auf den Button mit der Fläche klicken -> jetzt müssten von den Punkten in der Mitte der Flächen jeweils ein Strich in türkis erscheinen -> die zeigen in der Regel nach aussen, fangen also an der Außenseite der Flächen an
9. Im T-Menü (das ist das linke Pulldownmenü) den Eintrag "Normals" suchen. Dort befinden sich die Buttons "Recalculate" und "Flip Direction".
10. Wenn Du jetzt auf den Button "Flip Direction" klickst, sieht Du, wie sich die "Türkisstriche" verändern.
Damit hättest Du die Texturen umgedreht. Noch der Vollständigkeit halber sei erwähnt, dass der "Recalculate" Button benutzt werden kann, wenn in einem Objekt unterschiedliche "Directions" vorhanden sind. Damit
werden sie gleich gemacht.
Hinsichtlich der Shader habe ich in meinem letzten Beitrag bereits erwähnt, dass es Unterschiede gibt zwischen den sog. "non-fx-shadern" und den "fx-shadern", was Auswirkungen auf das Objekt hat.
Gruß Bernd+++
Naja ich hab einfach den Loft Shader eingefügt anscheinend ist der doch richtig und hat keine Schattenfehler!
Danke für eure Hilfe
Bad Vigauen
Hallo Community
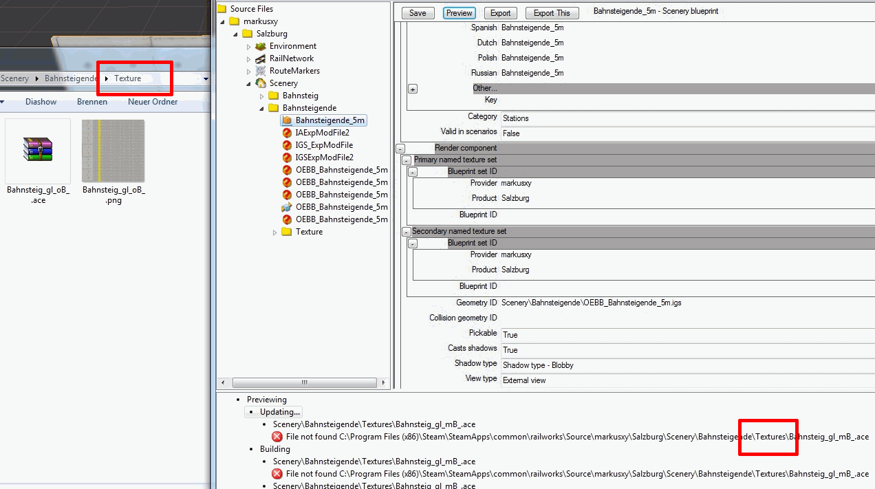
Ja mich gibts auch noch und da ich gerade im Krankenstand bin wollt ich noch die fehlenden Objekte bauen abe ich bekomm das Objekt von Blender einfach nich in Railworks rein.
ICh bekomme beim exprotieren von einem Normalen OBjekte immer die fehlermeldung das er die Texture nich findet die ist aber vorhanden. Ich hab alles gleich gemacht wie mit den Loft Objekten die sich exportieren lassen jedoch lässt sich das Standartobjekt nich exportieren und es kommt diese Fehlermeldung was mach ich falsch?
Grüße
Markus
Da fehlt ein "s" im Dateinamen.
Du verweist auf "Textures", aber de facto hast du nur einen "Texture" auf der Platte.
Die Schreibweise sollte eigentlich die Ursache sein, also Ordnernamen korrigieren. Sollte es immer noch nicht funktionieren achte darauf, dass im IGSExpModFile2 folgendes eingetragen ist: 'TargetTexturesDirectory=Textures' (ohne '). Mit dieser Kommandozeile kannst du einen beliebigen Unterordner für deine Texturen definieren, er könnte also z. B. auch 'Buidln' heissen
. Du solltest auch für jedes separate Objekt ein eigenes ModFile erstellen, damit die entsprechenden Einstellungen (bei den Shadern z. B.) individuell gesetzt werden können.