Thanks all,
Wish I had a pound for every hour Iv'e spent trying to find out where Steam has installed stuff.
I already have the Vr_E18_BlBe and the Vr_E18_Gruen.
Suffice to say, your responses to my query fully appreciated.
Regards JohnT
Thanks all,
Wish I had a pound for every hour Iv'e spent trying to find out where Steam has installed stuff.
I already have the Vr_E18_BlBe and the Vr_E18_Gruen.
Suffice to say, your responses to my query fully appreciated.
Regards JohnT
Thanks - Iv'e DL the Vr Package. I see I already have the Freight_1970 from Steam,but don't know the path to where they are located in order to use TS Tools swapping.
Regards Johnt
Hi all,
I cannot find the following items required for numerous BLXT scenarios on the above route :-
VirtualRailroads\vR_ABm_BlGr\Personenw\ABm\ABm.bin VirtualRailroads\vR_Fad167\Frachtw\Fad167\Fad_Schotter.bin
VirtualRailroads\vR_Kds56\Frachtw\Kds56\Kds56_Brandt.bin VirtualRailroads\vR_Ommi51\Frachtw\Ommi51\Ommi51_Kalkst.bin
VirtualRailroads\vR_Tis858\Frachtw\Tis858\Kmmgks58.bin.
If these items no longer available, can suitable alternative Vr or other items be suggested.
Many thanks JohnT
Hi all,
in order to reduce the amount of confusion now surrounding this subject. Can I respectfully suggest that any further debate be carried out using the thread on UKTS http://forums.uktrainsim.com/v…5&st=0&sk=t&sd=a&start=30. Particularly as the author of the scenario has made a comment which has some bearing on the post above.
Thanks all for the information and help given to date.
Regards JohnT
Hi all,
using the old "Poke and Hope" method of seeing if something will work. I mused on this bit of the repaints instructions:-
"Installation Advanced
NO support for this but of course it works fine ! If you are like me,
you don't waiste SSD space for dummy Academy. You don't have to install
Academy to enjoy this pack. But tyou have to take two file for the
original AcademyAssets.ap. Extract _.sbn.MD5 and _.sbn from the original
AcademyAssets.ap and paste them aside with BR189AcademyRepaintPack.ap.
Those two files are the keys to make the GeoPxDx works. You did it : Six
BR 189 for 66 MB !"
So I did " Extracted _.sbn.MD5 and _.sbn from the original
AcademyAssets.ap and pasted them aside with BR189AcademyRepaintPack.ap."
Deleted
the blueprints.pak and attempted to load the scenario yet again, fully
expecting the error pop-up. But the scenario loaded and started and ran
through to conclusion without any error pop-up.On checking later with
RWTools, no missing assets being reported.
I'll leave it to the Techies amongst you for any explanation as to why this seems to have cured/resolved the problem.
I'm
assuming that the attachment below shows one of the Lok AI engines, the
one on the right 018 being the original player's consist rear engine,
and therefore always appeared. The other attachment shows the two
additional files added to the Acadamy folder.
I appreciate everyones patience and assistance with this conundrum.
Hi Matze,
On reading your spoiler, decided to start again. So, went into "Railworks\Assets\DTG\Academy.", deleted all of the contents - replaced with a copy from RWAssets back up on a remote drive and then added a new copy of the extracted "BR189AcademyRepaintPack.ap".
The result was as shown in the attachment below. On trying the scenario had exactly the same " Cannot load ....." error pop-up message as in my first post.
Regards JohnT
Hi,
thanks for the response. Does not seem to be relevant if the "BR189_Engine.GeoPcDx" is present or not. See the attachments below. These show the engine folders for the problem vehicles, as installed from the D/L ( .ap file opened via 7zip). I am sure that I did try to insert the "BR189_Engine.GeoPcDx" into the engine folders of the vehicles that did not contain a version, but it had no effect.
Note the 189-917 as downloaded does have the "BR189_Engine.GeoPcDx" already within it's engine folder. But is still reported as missing.
Regards JohnT
Hi all,
on attempting to run the Steam Workshop scenario, "Locomotion, ballast to Brenner". I found I had to D/L and install the BR-189-Academy-Repaint-Pack, from this site. https://rail-sim.de/forum/wsif…189-Academy-Repaint-Pack/. Having D/L and installed this pack. I checked the scenario via RWTools but was informed 189-996/917 and 918 were missing. But to double check tried to load the scenario with Train Sim, but again received the message cannot load the rail vehicles.
I have extracted the Railvehicles folder from both .ap files and also deleted all blueprints in an attempt to get over these errors, but no luck. find below attachment of the Acadamey folder and the Train Sim error pop-up.
I'm assuming that all that had to be done was placement of the repaint .ap inside and adjacent to the reident .ap within the "DTG/Academy folder.
Thanks DerHood,
that was the answer. Method adopted for this scenario was :- On reaching destination and after stopping,with gradient 0:0-Press [T] then release brakes - then [Ctrl]+ [=] wait for red progress bar (Hud display) to finish -[Shift] + [T] which closes all doors on all carriages -[Ctrl] + [=] x2 and increase throttle to desired line speed.
Did get the feeling that if the focus was on the driving trailor cab when the red progress bar timed out . All doors closed automatically anyhow - will check this to-morrow.
Regards JohnT
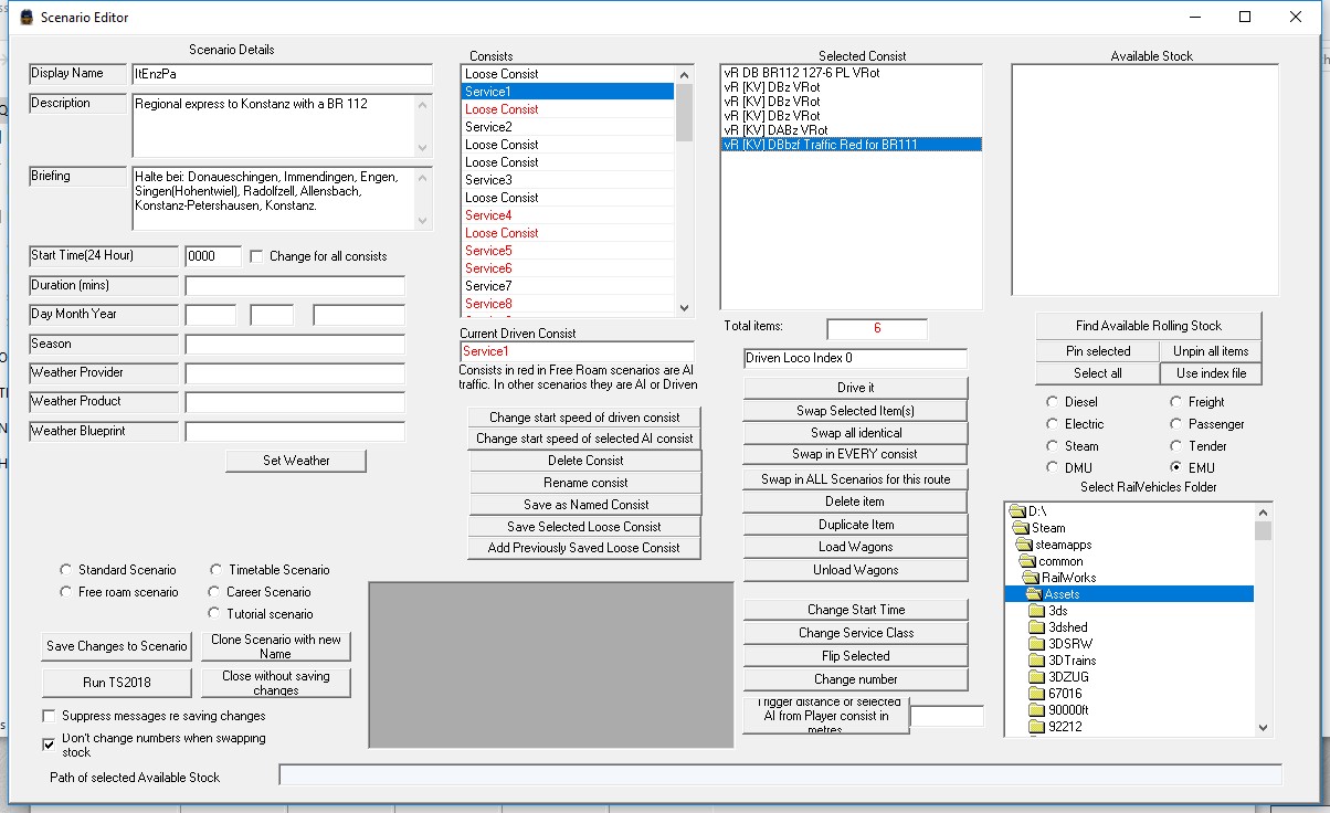
Hi all,
was struggling to make the schedule as demanded by the Work
shop scenario "ItEnzPa" for the Konstanz -Villingen route.Just couldn't
close the doors fast enough.
Then noticed using view [3] that the
doors on the last carriage were not closing as were the other
carriages. See attachments , is this a known fault or has anyone got any
info on this problem?
Regards JohnT
Hi all,
I have Christophe's permission to paste on here his last email to me regarding the problem above.
Yes John feel free to post my answer. Furthermore, the scenario package has been updated on rail-sim too.
Kind regards
Christophe
Hello John
OK I found the problem. This vehicle was included in a repaint of this ME146. The creator was wrong to include this driving trailer file with the engine as it’s not needed. Unfortunately, when the sim is finding more than one vehicle with the same name, it is only taking one of them and it’s not always the original one… Find as an attachment to this mail a new rwp that solves the problem. I’ll upload a new version on the websites where the package is available.
Thanks for your warning and feedback.
Kind regards
Christophe
Regards JohnT
Hi Christophe,
thanks for the response, have sent you an email to
railworks[at]beluxtrains.net
hopefully explaining what and why I was having problems.
Many Regards JohnT
Ended up swapping - scenario now runs .
Thanks all.
Regards JohnT
Thanks lysias93,
you were right, I'd missed HH_HL Dosto update patch, that solved the coaches problem. But as for the ME146,well Iv'e re-downloaded the steam version, but the .......\RailVehicles\Electric\DB146\Driving trailer\ ....is not present. Attached is what I presently have installed, and yes I could swap using RWTools but BXLT uses his reskins across many scenarios saves time if I have the right versions installed.
Regards JohnT
Thanks McGermanyFan but that was not the missing item.
To StS, my apology for asking for assistance. But contrary to what I think you are assuming is my laziness. Note the time I posted this query and the reason for posting is that a lot of those links take you to the producers main product page. No help at all for non german speaking people or for recognizing which product is required. I just wondered if someone already knew the item and could point me to them, save me spending further hours trolling through the internet looking for them. But no worry, wont be posting here again.
Regards JohnT
Hi,
think I might stand a better chance of finding out where to obtain these missing items . All required for Hamburg - Lubeck route, BLXT 15 - IC220 scenario.
See attachment for details.
Apology if this is the wrong approach, first posting on this site.
Regards JohnT